Windows 安装DBeaver,并利用DBeaver举行数据库的利用(达梦数据库、MySQL数据库等)

[复制链接]
发表于 2026-2-12 07:00:02 | 显示全部楼层 |阅读模式
安装前准备

准备情况

JDK17

安装地点(官网):
  1. https://www.oracle.com/cn/java/technologies/downloads/#jdk17-windows
复制代码

其他地点(百度网盘):
```java`
链接:https://pan.baidu.com/s/1gRkAsfDut6IbCvYIDIVVbg?pwd=7284
提取码:7284
–来自百度网盘超等会员V6的分享
``
大概有人会问:为什么必要安装JDK17,装这个的意义在哪?请耐烦看完,我会在文章中详细阐明
DBeaver安装包

安装包下载地点(官网):
  1. https://dbeaver.io/download/
复制代码

其他地点(百度网盘):
  1. 链接:https://pan.baidu.com/s/1rrOEkQaYKe0pOB2kOoUO-w?pwd=7284
  2. 提取码:7284
  3. --来自百度网盘超级会员V6的分享
复制代码
达梦数据库驱动

百度网盘地点:
  1. 链接:https://pan.baidu.com/s/1bU5Fl5jlNGLPYU2BOzyIGw?pwd=7284
  2. 提取码:7284
  3. --来自百度网盘超级会员V6的分享
复制代码
DBeaver署理包

百度网盘地点:
  1. 链接:https://pan.baidu.com/s/1bU5Fl5jlNGLPYU2BOzyIGw?pwd=7284
  2. 提取码:7284
  3. --来自百度网盘超级会员V6的分享
复制代码
这个包的作用相称于破解包,仅供学习,盼望各人有经济根本可以去购买
开始安装

先安装JDK17(留意安装路径不要出现中文),将DBeaver下载解压,进入解压后的文件,删除jre文件夹(最新版的DBeaver必要JDK17的情况,它的安装包内里是带了17的情况,不外是阉割版,不要!!!)

编辑dbeaver.ini文件,添加如下设置

  1. -vm
  2. D:\shmily\programming-environment\jdk17\bin\server\jvm.dll
  3. -Dlm.debug.mode=true
  4. -javaagent:F:\shmily\dm\dbeaver-agent-latest\dbeaver-agent\dbeaver-agent.jar
复制代码
点击生存,然后双击运行DBeaver的运行文件,运行

如果正常启动了,出现该图片,代表安装乐成。


MySQL毗连 & 利用

MySQL毗连利用

按下图点击新建毗连

选择MySQL大概Mariadb,我利用的是Mariadb

输入毗连信息,如图:

点击测试毗连,毗连乐成后,完成即可

毗连乐成后,可以看到如下的数据表信息

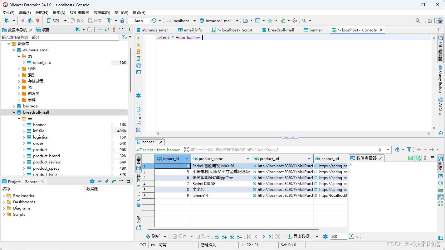
利用表查询,如图

达梦数据库毗连 & 利用

达梦数据库驱动

将驱动包下载解压到电脑,解压后如图

DBeaver加载达梦数据库驱动

打开DBeaver,点击导航栏的数据库,点击驱动管理器

点击新建,输入达梦数据库的相干信息


  1. 替换url中的ip和端口地址
  2. 类名:dm.jdbc.driver.DmDriver
  3. url:jdbc:dm://192.168.124.1:30236
复制代码
信息填完后,点击库,添加驱动库

选择解压的驱动包,完成添加即可

达梦数据库毗连利用

按下图点击新建毗连

选择刚刚添加的驱动DM(达梦数据库)

填写认证账号和暗码

测试毗连乐成后完成即可


利用达梦数据库


其他范例的数据库,比方MongoDB、oracle,PostgreSQL等,都可以按照上述方式举行毗连 & 利用,人大金仓等国产数据库须引入驱动才华利用
免责声明

本项目所发布的齐备资源仅限用于学习和研究目的;不得将上述内容用于贸易大概非法用途,否则,齐备结果请用户自尊、。如果您喜好该步伐,请支持正版软件,购买注册,得到更好的正版服务。

免责声明:如果侵犯了您的权益,请联系站长,我们会及时删除侵权内容,谢谢合作!qidao123.com:ToB企服之家,中国第一个企服评测及软件市场,开放入驻,技术点评得现金

本帖子中包含更多资源

您需要 登录 才可以下载或查看,没有账号?立即注册

×
回复

使用道具 举报

登录后关闭弹窗

登录参与点评抽奖  加入IT实名职场社区
去登录
快速回复 返回顶部 返回列表